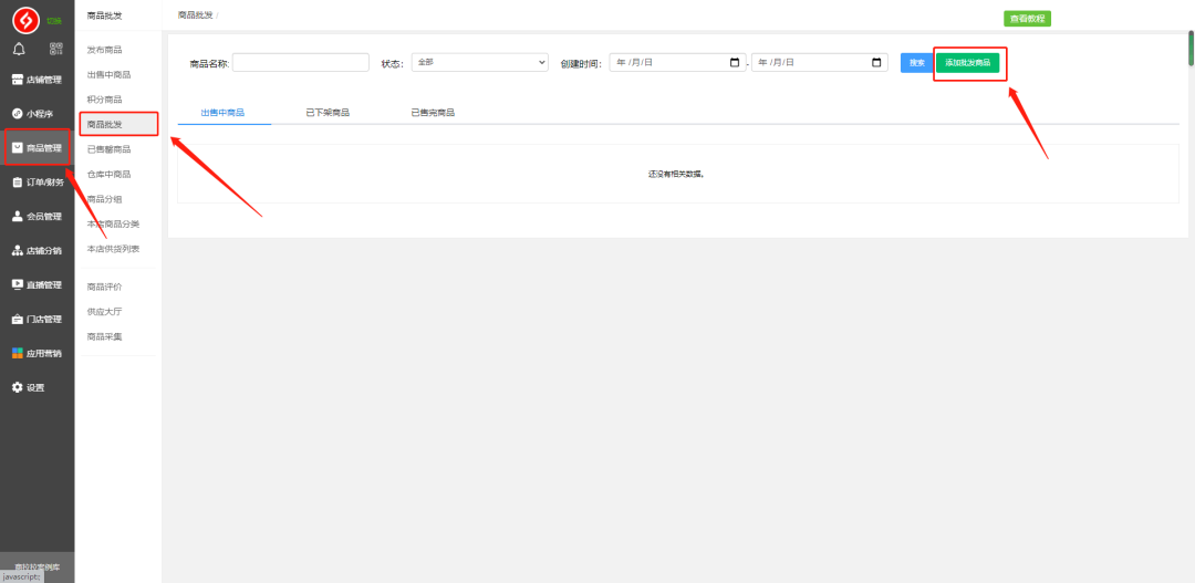
商拉拉在每一次的更新中,都会加上新的功能,此次新增一个全新的功能:商品批发。 商品批发,顾名思义,就是设置商品的批发价,用户如果多件购买该产品,则享受该商品的批发价,可以根据不同件数来设置不同的优惠力度。 让我们来看看怎么给商品设置批发价吧。 商品批发设置 (在电脑端扫码登录商家后台) 登录了电脑端商家后台,点击“商品管理”-“商品批发”-“添加批发商品”。这里的商品是需要已经上架的,如果还没上架,需要先发布商品。 点击“选择商品”,选择需要设置批发价格的商品,选择好后,下面有一个起批数量,需要达到这个数量才能享有批发价。 接着设置优惠等级,可以设置更高等级享受更多的优惠,最低3层,可以添加多层。填写完成后点击下方保存即可设置完成。 用户购买页面 (点击设置批发价的商品) 设置了批发价之后,在商品价格下方会显示批发的价格,即可点击购买。 如果购买数量已经达到了批发价时,在支付页面即有优惠减免,只需付优惠后的价格即可。 以上是商品批发价格设置的操作方法及步骤,如果有不明白的地方,可以联系下方工作人员协助。 商拉拉 小程序定制开发|电商平台 小程序代理|业务合作
【温馨提示】商拉拉倡导尊重与保护知识产权,如发现本站文章存在版权问题,烦请提供版权疑问、身份证明、版权证明、联系方式等发邮件至system@dian68.net ,我们将及时处理。 本站文章仅作分享交流用途,作者观点不等同于商拉拉观点。 用户与作者的任何交易与本站无关,请知悉。


